Инновационное комплексное решение для автоматизации предприятий по переработке молока
Инновационное комплексное решение для автоматизации предприятий по переработке молока
MILK.AI – это драйвер развития и инструмент контроля Вашего производства, который позволяет стабилизировать и повысить качество выпускаемой продукции, используя внутренние скрытые резервы предприятия.
Решение MILK.AI задает новый уровень управления производственным процессом на предприятии. Теперь автоматизация это не только и не столько управление клапанами, насосами и регуляторами. Теперь автоматизация – это своевременный контроль работы целого предприятия, анализ качества проведения технологических процессов, потребления всех энергосред на каждом технологическом этапе, нахождение взаимосвязей между отклонениями параметров техпроцесса и качеством произведенной продукции, а также их влияние на себестоимость.
Модуль управления и контроля работы оборудования
Модуль управления и контроля работы оборудования
Модуль контроля эффективности работы оборудования
Модуль контроля эффективности работы оборудования
Модуль учета потребления энергосред
Модуль учета потребления энергосред
Модуль учета движения сырья и материалов
Модуль учета движения сырья и материалов
Модуль лабораторных анализов сырья и материалов
Модуль лабораторных анализов сырья и материалов
Модуль технологических и производственных отчетов
Модуль технологических и производственных отчетов
Оборудование
Участки/линии










ОАО Глубокский молочноконсервный комбинат
ОАО Лидский молочноконсервный комбинат
СОАО Ляховичский молочный завод
ОАО Барановичский молочный комбинат
ОАО Березовский сыродельный комбинат
ОАО Молочный мир
ОАО Приозерский молочный завод
ОАО Молочный мир Щучинский филиал
УНП 192014992
Инжиниринговая компания
220125, Республика Беларусь,
Минск, ул. Городецкая, д. 38А, пом. 30, к. 30
Телефон: +375 (44) 738-87-81
Телефон: +375 (17) 236-76-74
Телефон: +375 (29) 180-73-28
Факс: +375 (17) 236-76-75
ООО «Семикаракорский сыродельный комбинат»
Комплексная автоматизация завода про производству сыра мощностью 600 тонн молока в сутки.
Внедрение новой, современной комплексной системы управления производством при проведении реконструкции предприятия.
В рамках реконструкции, были созданы и модернизированы следующие участки:
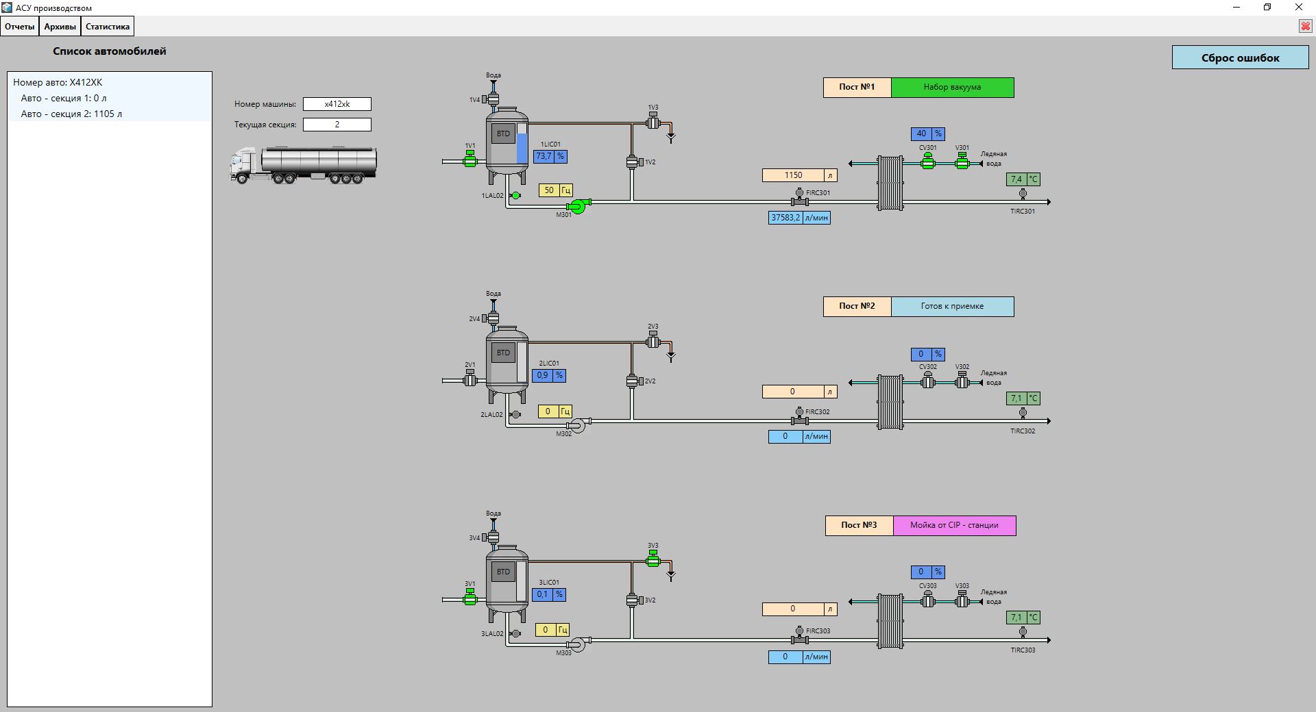
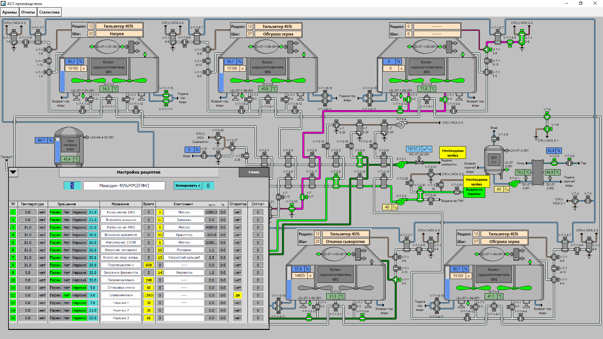
Каждый участок максимально автоматизирован, управление участками ведется путем задания производственной программы или включения маршрутов.
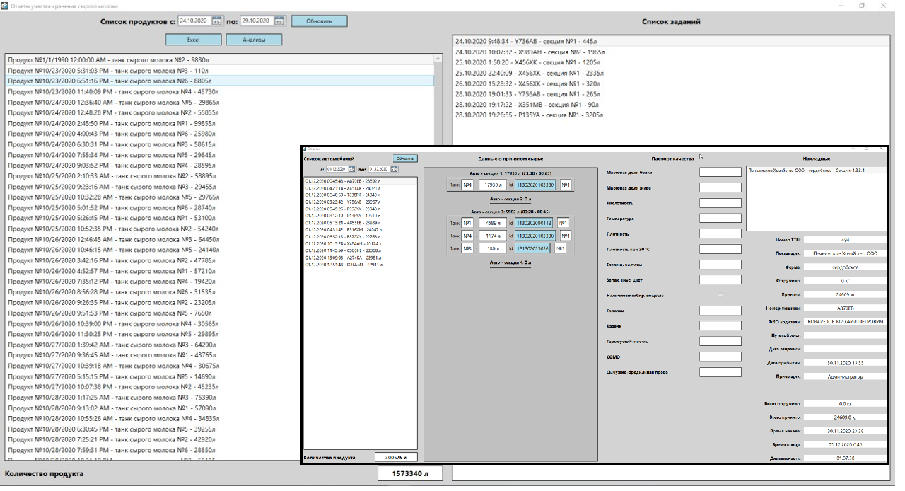
Внедрена система ввода и контроля лабораторных показателей продукции на каждом технологическом этапе.
Внедрена система оперативного управления работой предприятия для быстрого анализа и выявления отклонений на всех производственных участках от нормы.
В рамках проекта по реконструкции завода была разработана и внедрена комплексная система управления на следующих участках предприятия:
Управление участками ведется путем задания производственной программы из рецептов, включения маршрутов или задания очереди выполнения операций. Каждый участок стал максимально автоматизирован.
На каждом технологическом этапе внедрена система ввода и контроля лабораторных показателей продукции.
Внедрена система оперативного управления работой предприятия для быстрого анализа и выявления отклонений на всех производственных участках от нормы.
Для автоматизации технологических процессов производственных участков были использованы самые современные технологии, разработки.